موضوع تخصیص فوتپرینتها به سمبلهای شماتیکی یک مسئله ساده به نظر میرسد؛ اما طراح باید تمامی روشها برای انجام این کار را بداند تا مناسبترین روش را انتخاب کند. گاهی اوقات شما باید تعدادی زیادی از سمبلها را تخصیص بدهید و گاهی باید از بین هزاران فوتپرینت انتخاب کنید. پس شما باید روشهای فیلترکردن فوتپرینتها را بدانید.
قبل از مسیریابی PCB فوتپرینتها باید برای هر المان که قرار است روی برد قرار بگیرد انتخاب شود. فوتپرینتها اتصالات مسی بین قطعات فیزیکی و ترکهای مسیریابی شده روی یک برد را تعریف میکنند.
برخی از سمبلها دارای فوتپرینتهایی هستند که از قبل برایشان تعریف شده است؛ اما برای بسیاری از سمبلها امکان انتخاب چندین فوتپرینت وجود دارد و کاربر باید از بین آنها مورد مناسب را انتخاب کند.
Kicad راههای مختلفی را برای تخصیص فوتپرینتها ارائه میدهد:
تمامی روشها در زیر توضیح داده میشوند. اینکه کدام روش انتخاب شود بستگی به سلیقه شما دارد، یک روش ممکن است بر حسب شرایط مناسبتر باشد. در تمامی این روشها نام فوتپرینت انتخابی در فیلد Footprint ذخیره شده و این بین تمامی روشها مشترک است.
یک فیلد سمبل فوتپرینت میتواند به شکل مستقیم در پنجره خصوصیات سمبل ویرایش شود.
کلیککردن روی دکمه
انتخابگر فوتپرینت را باز میکند که در واقع فوتپرینتهای موجود که توسط کتابخانههای فوتپرینت مرتب شدهاند را نشان میدهد.
انتخابگر فوتپرینت فوتپرینتها را بر اساس نام، توصیف و لغات کلیدی فیلتر میکند. هر فیلدی که بهعنوان ستون نشان داده میشود بر اساس اینکه شما چه چیزی را داخل فیلد جستجو تایپ کنید هم فیلتر میشود. رفتار و عملکرد جستجوگر فوتپرینت بهمانند پنجره انتخابگر سمبل است.
درصورتیکه برای سمبلی از قبل فیلتر فوتپرینت تعریف شده باشد، گزینه apply footprint filters میتواند برای مخفیکردن فوتپرینتهایی استفاده شود که با مورد فیلتر مچ نمیشوند. درصورتیکه گزینه filter by pin count انتخاب شده باشد تنها فوتپرینتهایی که با pincount یا تعداد پینهای سمبل مچ میشوند لیست خواهند شد. با کلیککردن روی گزینه
شما میتوانید نتایج جستجو را بر اساس حروف الفبا یا بر اساس بهترین مچ مرتب کنید.
اگر روی نام فوتپرینت یکبار کلیک کنید تصویر آن در سمت راست نشان داده میشود. شما میتوانید با کلیککردن روی دکمههای
و
بین نمای دوبعدی و سهبعدی سوئیچ کنید. دوبار کلیککردن روی یک فوتپرینت انتخابگر را بسته و فیلد Footprint سمبل را برای فوتپرینت که انتخاب کرده بودید تعیین میکند.

بجای ویرایشکردن خصوصیات هر سمبل به شکل جداگانه، جدول فیلدهای سمبل میتواند برای مشاهده و ویرایش خصوصیات تمامی سمبلها در طراحی به شکل یکجا استفاده شود. این مورد شامل تخصیص فوتپرینتها با ویرایش فیلد footprint هر سمبل نیز میشود.
جدول فیلدهای سمبل از طریق منوی Tools -> Edit Symbol Fields یا دکمه
در بالای نوارابزار در دسترس قرار میگیرد.
فیلد Footprint در اینجا همان عملکردی را دارد که در پنجره Symbol Properties داراست. این فیلد میتواند به شکل مستقیم ویرایش شده و یا فوتپرینتها میتوانند به شکل بصری با Footprint Library Browser انتخاب شوند.

فوتپرینتها میتوانند در زمانی که سمبل برای اولینبار به شماتیک اضافه میشود به سمبلها تخصیص یابند.
برخی از سمبلها با یک فوتپرینت پیشفرض تعریف میشوند. این فوتپرینتها به هنگامی که به شماتیک اضافه میشوند دارای فوتپرینت از قبل تعریف شدهاند. اگر سمبلی دارای یک فوتپرینت پیشفرض باشد، فوتپرینت باید به شکل گرافیکی در پنجره انتخابگر سمبل در هنگامی که سمبل انتخاب شده، نمایش داده شود. برای سمبلهایی که بدون یک سمبل از پیش تعریف شده پیشفرض هستند، لیست کشویی فوتپرینت به شما “No default footprint” را نشان داده و قاب نمایش فوتپرینت پیغام “No footprint specified” را نشان خواهد داد.

سمبلها میتوانند دارای فیلتر فوتپرینتی باشند که مشخص میکند کدام فوتپرینت برای استفاده برای آن سمبل مناسب است. اگر فیلترهای فوتپرینت برای سمبل انتخابی تعریف شدهاند، تمامی فوتپرینتهایی که با فیلترهای فوتپرینت مچ نیستند بهعنوان گزینههایی در لیست کشویی فوتپرینت ظاهر خواهند شد. فوتپرینت انتخابی در قاب پیشنمایش نشاندادهشده و در زمانی که سمبل به شماتیک اضافه میشود به سمبل تخصیص خواهد یافت.
ابزار Footprint Assignment به شما این اجازه را میدهد تا در زمانی که در حال طراحی برد مدارچاپی هستید سمبلهای خود در شماتیک را به فوتپرینتها ارتباط دهید. این مورد فیلترینگ لیست فوتپرینت، مشاهده فوتپرینت و مشاهده مدل سهبعدی قطعه را فراهم میکند تا از اختصاص فوتپرینت صحیح با هر قطعه اطمینان حاصل کنید.
قطعات میتوانند به فوتپرینتهای مربوط خود به شکل دستی یا خودکار با ایجاد فایلهای معادل (.equ files) تخصیص پیدا کنند. فایلهای معادل جدولهای صحت (lookup tables) مرتبط با هر قطعه به همراه فوتپرینت آن هستند.
از طریق منوی Tools -> Assign Footprints یا با کلیککردن روی دکمه
در نوارابزار بالا ابزار را اجرا کنید.
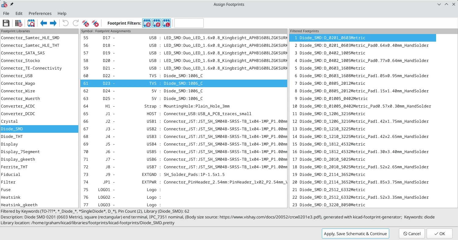
تصویر زیر پنجره اصلی ابزار تخصیص فوتپرینت را نشان میدهد.

نوارابزار بالا دارای دستورهای زیر میباشد:
|
انتقال فوتپرینت کنونی مرتبط با شماتیک |
|
|
ویرایش جدولهای کتابخانه فوتپرینت پروژه و سراسری |
|
|
مشاهده فوتپرینت انتخاب شده در مشاهدهگر فوتپرینت |
|
|
انتخاب سمبل قبلی بدون هیچ فوتپرینتی |
|
|
انتخاب سمبل بعدی بدون هیچ فوتپرینتی |
|
|
Undo |
|
|
Redo |
|
|
اجرای ارتباط فوتپرینت خودکار با استفاده از یک فایل معادل |
|
|
پاککردن تمامی تخصیصات فوتپرینت |
|
|
فیلترکردن لیست فوتپرینت بهوسیله فیلترهای فوتپرینت تعریف شده در سمبل انتخاب شده |
|
|
فیلترکردن لیست فوتپرینت با تعداد پین سمبل انتخاب شده |
|
|
فیلترکردن لیست فوتپرینت با کتابخانه انتخاب شده |
بهمنظور لینککردن یک فوتپرینت با یک قطعه به شکل دستی، ابتدا یک قطعه را در قسمت مرکزی انتخاب کنید. سپس یک فوتپرینت را در قسمت راست با دو بار کلیککردن روی نام فوتپرینت موردنظر انتخاب کنید. فوتپرینت به قطعه انتخابی تخصیص پیدا میکند و قطعه بعدی که بدون یک فوتپرینت اختصاصی هست به شکل خودکار انتخاب میشود.
نکته: اگر هیچ فوتپرینتی در قسمت فوتپرینت ظاهر نمیشود، بررسی کنید که آیا گزینههای فیلتر فوتپرینت به شکل صحیح اعمال شدهاند.
وقتی تمامی قطعات دارای فوتپرینتهایی هستند که به آنها اختصاصدادهشده روی دکمه OK کلیک کنید تا تخصیصات را ذخیره کرده و سپس از ابزار خارج شوید. در روش جایگزین روی Cancel کلیک کنید تا تخصیصات بروز شده را دور بریزید و یا روی Apply, Save Schematic & Continue کلیک کنید تا بدون خارجشدن از ابزار، تخصیصات جدید را ذخیره کنید.
چهار گزینه فیلترینگ وجود دارد که اینکه کدام فوتپرینتها در قسمت فوتپرینت نمایش داده شوند را محدود میکنند. گزینههای فیلترینگ با سه دکمه و یک کادر متن در نوارابزار فعال و غیرفعال میشوند.
وقتی تمامی فیلترها غیرفعال هستند لیست کامل فوتپرینت نشان داده میشود.
فیلترهای اعمال شده به همراه تعداد فوتپرینتهایی که فیلترهای انتخابی را برآورده میسازند در پایین قسمت پنجره توضیح داده میشوند. برای مثال وقتی هر دو فیلترهای فوتپرینت سمبل و فیلترهای تعداد پین فعال هستند قسمت پایین فیلترهای فوتپرینت و تعداد پین را نمایش میدهد:

بهمنظور مساعدت در باریکتر کردن محدوده فوتپرینتها در قسمت فوتپرینت چندین فیلتر به طور همزمان میتوانند استفاده بشوند. سمبلها در کتابخانه استاندارد Kicad فیلترهای فوتپرینتی را تعریف میکنند که برای استفادهشدن در ترکیب با فیلتر تعداد پین طراحی شدهاند.
ابزار تخصیص فوتپرینت به شما اجازه میدهد تا تخصیصات فوتپرینت را در یک فایل خارجی ذخیره کرده و بعداً تخصیصات را حتی در یک پروژه متفاوت بارگذاری کنید. این امکان به شما اجازه میدهد تا به شکل خودکار سمبلها را با فوتپرینتهای مناسب مرتبط کنید.
فایل خارجی بهعنوان یک فایل معادل (equivalence) شناخته شده و نگاشت یک مقدار سمبل به فوتپرینت مربوط به خود را ذخیرهسازی میکند. فایلهای معادل به طور معمول از پسوند فایل .equ استفاده میکنند. فایلهای معادل فایلهای متنی سادهای با یک متن ساده بوده و باید بهوسیله یک ویرایشگر متن به کمک کاربر ایجاد شوند. این قالب متن در زیر توضیح داده شده است.
شما میتوانید با کلیککردن روی Preferences → Manage Footprint Association Files در ابزار تخصیص فوتپرینت انتخاب کنید که میخواهید چه فایلهای معادلی را استفاده کنید.

متغیرهای محیطی مرتبط در پایین پنجره نمایش داده میشوند. در زمانی که گزینه مسیر Relative تیک زده شود این متغیرهای محیطی برای ایجاد مسیرهایی به شکل خودکار به فایلهای معادل انتخاب شده نسبت به کتابخانههای فوتپرینت یا پروژه استفاده خواهند شد.
هنگامی که فایلهای معادل موردنظر در ترتیبی صحیح بارگذاری شدند ارتباطدهی فوتپرینت خودکار میتواند با کلیککردن روی دکمه
در نوارابزار پنجره تخصیص فوتپرینت اجرا شود.
تمامی سمبلها با یک مقدار یافت شده در فایل معادل بارگذاری شده به شکل خودکار فوتپرینتهای خود را تخصیصیافته خواهند دید. هرچند سمبلهایی که از قبل فوتپرینتهای تخصیصیافته دارند بهروزرسانی نخواهند شد.
فایلهای معادل دارای یک خط برای هر مقدار سمبل هستند. هر خط دارای ساختار زیر است:
|
1 |
'<symbol value>' '<footprint library>:<footprint name>' |
هر نام/مقدار باید توسط تک نقلقول (‘) احاطه شده و توسط یک یا چند فضای خالی (Space) جدا شوند. خطوطی که با # شروع میشوند کامنت هستند.
برای مثال اگر شما دوست دارید تا تمامی سمبلها با مقدار LM4562 برای فوتپرینت Package_SO:SOIC-8_3.9×4.9_P1.27mm تخصیص یابد، این خط باید در فایل معادل خط زیر باشد:
در قسمت زیر مثالی از فایل معادل را مشاهده میکنید:
|
1 2 3 4 5 6 7 8 9 10 11 12 13 14 15 16 17 18 19 |
#integrated circuits (smd): '74LV14' 'Package_SO:SOIC-14_3.9x8.7mm_P1.27mm' 'EL7242C' 'Package_SO:SOIC-8_3.9x4.9_P1.27mm' 'DS1302N' 'Package_SO:SOIC-8_3.9x4.9_P1.27mm' 'LM324N' 'Package_SO:SOIC-14_3.9x8.7mm_P1.27mm' 'LM358' 'Package_SO:SOIC-8_3.9x4.9_P1.27mm' 'LTC1878' 'Package_SO:MSOP-8_3x3mm_P0.65mm' '24LC512I/SM' 'Package_SO:SOIC-8_3.9x4.9_P1.27mm' 'LM2903M' 'Package_SO:SOIC-8_3.9x4.9_P1.27mm' 'LT1129_SO8' 'Package_SO:SOIC-8_3.9x4.9_P1.27mm' 'LT1129CS8-3.3' 'Package_SO:SOIC-8_3.9x4.9_P1.27mm' 'LT1129CS8' 'Package_SO:SOIC-8_3.9x4.9_P1.27mm' 'LM358M' 'Package_SO:SOIC-8_3.9x4.9_P1.27mm' 'TL7702BID' 'Package_SO:SOIC-8_3.9x4.9_P1.27mm' 'TL7702BCD' 'Package_SO:SOIC-8_3.9x4.9_P1.27mm' 'U2270B' 'Package_SO:SOIC-16_3.9x9.9_P1.27mm' #regulators 'LP2985LV' 'Package_TO_SOT_SMD:SOT-23-5_HandSoldering' |
ابزار تخصیص فوتپرینت دارای یک مشاهدهگر فوتپرینت است. روی دکمه
در نوارابزار بالا کلیک کنید تا مشاهده گر فوتپرینت اجرا شده و فوتپرینت انتخاب شده را نشان دهد.

کلیککردن روی دکمه
فوتپرینت را در مشاهدهگر سهبعدی باز میکند.

سیسوگ با افتخار فضایی برای اشتراک گذاری دانش شماست. برای ما مقاله بنویسید.